On le sait depuis un moment, le décisionnel Microsoft s’oriente vers le BISM (Business Intelligence Semantic Model) en fusionnant le modèle de PowerPivot et celui plus classique de Analysis Services (UDM).
Je vous renvoie à un de mes précédent post : Un peu plus sur le BISM
Avec la CTP3, on en découvre plus puisqu’on peut jouer avec.
Le premier effet se voit dès l’installation de SQL Server puisque dans la configuration de votre instance SSAS, on a le choix entre 2 modes de fonctionnement.
- Multidimensional : Analysis Services classique avec un modèle UDM
- Tabular Mode : modèle BISM (à-la PowerPivot) et moteur Vertipaq

Notez que si vous voulez les 2 modes, il vous faudra installer 2 instances.
Le second effet se voit au démarrage de BIDS avec un nouveau type de projet. Ce type de projet est simple, il représente exactement ce que vous faites dans PowerPivot sauf que vous êtes dans Visual Studio (avec donc un accès à TFS pour le Source Control).

L’interface principale ressemble à la PowerPivot Window de la version Excel
On importe les “tables”, on crée les relations entre elles, on crée ses formules en DAX et on envoie le tout dans Excel pour tester.
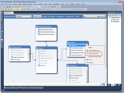
La plus grande nouveauté reste une vue Diagramme, bien plus pratique pour réaliser votre modèle d’analyse.
Vous noterez au passage que les projets BISM tabulaire ont maintenant la notion de hiérarchie.
Dans un prochain post, je parlerai des autres nouvelles options de Power Pivot (et donc des projets SSAS tabulaires).
PS : Notez le code couleur avec les icônes entre les modes tabulaires et multidimensionnels.
![]()