PowerPivot passe en v2 avec Denali. Ce n’est plus seulement un outil autonome, c’est maintenant un client et un outil de conception de modèle d’analyse BISM en mode tabulaire.
La nouvelle version de l’addin s’aligne avec les projet SSAS Tabular de Visual Studio.

Il est disponible ici :
http://www.microsoft.com/download/en/details.aspx?id=26721
La liste des nouveautés :
- Mode avancé : permet d’accéder aux fonctionnalités avancées
- Création de KPI : permet de définir des objectifs aux mesures et une iconographie pour représenter l’atteinte ou non de ces objectifs

- Tri des membres en fonction d’une autre colonne
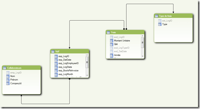
- Vue en mode Diagramme (comme dans Visual Studio)

- Table de temps : permet de définir une dimension comme “temporelle”
- Perspectives : permet de définir des “vues” différentes sur le modèle (ex : mesures et dimensions pour les commerciaux et pour le marketing) ; équivalent aux perspectives d’Analysis Services
- Informations représentatives : permet de définir la mesure, l’attribut ou une image le plus représentatif pour les outils de reporting (ça sent une feature pour Crescent ça)

Voila pour un premier aperçu de PowerPivot v2. J’ai juste migré quelques classeurs et je n’ai pas encore fait un tour vraiment complet. Affaire à suivre…
2 réflexions sur “PowerPivot v2–CTP3”